Hello, my name is Tien Thanh
Welcome to my corner of the internet, where I share my projects, insights, and journey in technology.
About me✨ My frames ✨

Recent posts
Discover the latest posts from my blog

Disjoint Set Union
Disjoint Set Union (DSU) là một cấu trúc dữ liệu cho phép thực hiện thao tác kết hợp hai tập hợp bất kì lại với nhau thành một tập hợp duy nhất, và cho biết hai phần tử bất kì có thuộc cùng một tập hợp không.
Projects
Explore my latest projects and contributions.
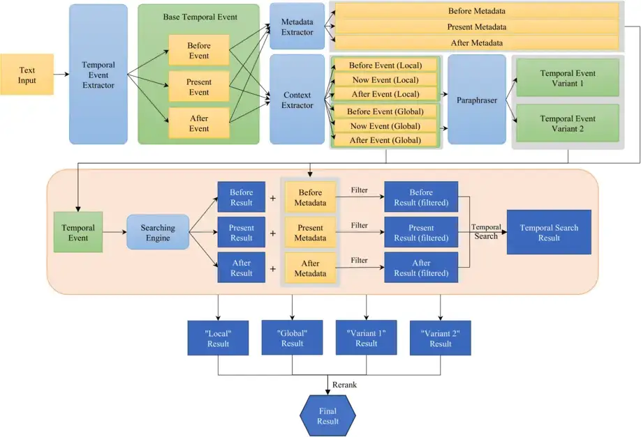
Intelligent Visual Retrieval with Context Awareness
This project focuses on developing an innovative visual retrieval system that intelligently understands the context of a query to deliver highly relevant results from a large-scale image database. Leveraging advanced AI, the system ensures accurate and efficient image retrieval. With a chat-based interface, users can interact seamlessly, making the experience feel like conversing with a personal AI assistant.
- Computer Vision ·
- Machine Learning ·
- ReactJS ·
- Python ·
- Vector database ·
- Elasticsearch
Smart English
An AI-powered app uses machine learning to recognize objects around and instantly provide relevant vocabulary with Vietnamese translations. Users can also test their knowledge with interactive quizzes. Perfect for beginners and children learning English.
- Computer Vision ·
- Android ·
- Java
Pay2Park
A user-friendly smart parking payment solution designed for both users and merchants. It enables quick, secure, and convenient parking check-in/check-out and payment for users, with integrated Zalopay for seamless digital payments. Parking lot owners can easily register and share their spaces.
The project developed by a team of 5, I contributed as team leader and fullstack developer
- ReactJs ·
- Java ·
- MySQL ·
- RESTful API
MoneyTor - Expense Tracker
A useful expense tracker with multiple features, including spending management, debt tracking, goal setting, and expense analysis by category and time. It offers interactive charts, data backup, sync across devices, and supports Vietnamese, English, and Japanese.
- Android ·
- Java ·
- MVVM
Publications
Read my latest publications and research papers.
- interactive retrieval ·
- AI-based assistance ·
- spatial insights ·
- lifelog
- video retrieval ·
- large language model ·
- vision language model
- news event retrieval ·
- machine learning ·
- image processing
- lifelog ·
- automatic retrieval ·
- large language model
Achievements & Awards
Get In Touch
I enjoy learning new things, tackling fun technical challenges, and exploring innovative ideas. If you’d like to collaborate or just chat about technology, feel free to say hello!





































